| Mode | Name | Size | |
|---|---|---|---|
| -rw-r--r-- | Assertion.xml | 6273 | logplain |
| -rw-r--r-- | AuthRequest.xml | 2654 | logplain |
| -rw-r--r-- | idp_metadata.xml | 11714 | logplain |
| -rw-r--r-- | openIDconnect_sequenz.png | 121367 | logplain |
| -rw-r--r-- | protocol.html | 78471 | logplain |
| -rw-r--r-- | pvp21_sequence.png | 38601 | logplain |
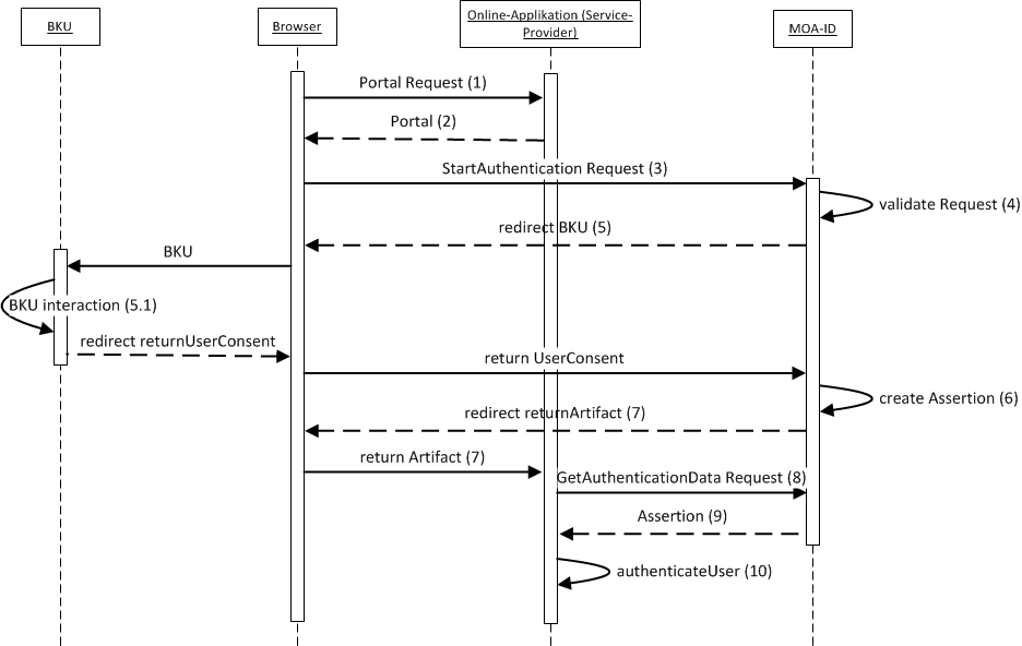
| -rw-r--r-- | saml1_sequence.png | 32752 | logplain |
| -rw-r--r-- | serviceprovider_metadata.xml | 8661 | logplain |
| -rw-r--r-- | sso_sequence.png | 56152 | logplain |
